18 Analyzing Statistics Using Optimizer Statistics Advisor
Optimizer Statistics Advisor analyzes how optimizer statistics are gathered, and then makes recommendations.
18.1 About Optimizer Statistics Advisor
Optimizer Statistics Advisor is built-in diagnostic software that analyzes the quality of statistics and statistics-related tasks.
The advisor task runs automatically in the maintenance window, but you can also run it on demand. You can then view the advisor report. If the advisor makes recommendations, then in some cases you can run system-generated scripts to implement them.
The following figure provides a conceptual overview of Optimizer Statistics Advisor.
18.1.1 Purpose of Optimizer Statistics Advisor
Optimizer Statistics Advisor inspects how optimizer statistics are gathered.
The advisor automatically diagnoses problems in the existing practices for gathering statistics. The advisor does not gather a new or alternative set of optimizer statistics. The output of the advisor is a report of findings and recommendations, which helps you follow best practices for gathering statistics.
Optimizer statistics play a significant part in determining the execution plan for queries. Therefore, it is critical for the optimizer to gather and maintain accurate and up-to-date statistics. The optimizer provides the DBMS_STATS package, which evolves from release to release, for this purpose. Typically, users develop their own strategies for gathering statistics based on specific workloads, and then use homegrown scripts to implement these strategies.
18.1.1.1 Problems with a Traditional Script-Based Approach
The advantage of the scripted approach is that the scripts are typically tested and reviewed. However, the owner of suboptimal legacy scripts may not change them for fear of causing plan changes.
The traditional approach has the following problems:
-
Legacy scripts may not keep pace with new best practices, which can change from release to release.
Frequently, successive releases add enhancements to histograms, sampling, workload monitoring, concurrency, and other optimizer-related features. For example, starting in Oracle Database 12c, Oracle recommends setting
AUTO_SAMPLE_SIZEinstead of a percentage. However, legacy scripts typically specify a sampling percentage, which may lead to suboptimal execution plans. -
Resources are wasted on unnecessary statistics gathering.
A script may gather statistics multiple times each day on the same table.
-
Automatic statistics gathering jobs do not guarantee accurate and up-to-date statistics.
For example, sometimes the automatic statistics gathering job is not running because an initialization parameter combination disables it, or the job is terminated. Moreover, sometimes the automatic job maintenance window is insufficient because of resource constraints, or because too many objects require statistics collection. Jobs that stop running before gathering all statistics cause either no statistics or stale statistics for some objects, which can in turn cause suboptimal plans.
-
Statistics can sometimes be missing, stale, or incorrect.
For example, statistics may be inconsistent between a table and its index, or between tables with a primary key-foreign key relationship. Alternatively, a statistics gathering job may have been disabled by accident, or you may be unaware that a script has failed.
-
Lack of knowledge of the problem can be time-consuming and resource-intensive.
For example, a service request might seek a resolution to a problem, unaware that the problem is caused by suboptimal statistics. The diagnosis might require a great deal of time emailing scripts of the problematic queries, enabling traces, and investigating traces.
-
Recommended fixes may not be feasible.
Performance engineers may recommend changing the application code that maintains statistics. In some organizations, this requirement may be difficult or impossible to satisfy.
18.1.1.2 Advantages of Optimizer Statistics Advisor
An advisor-based approach offers better scalability and maintainability than the traditional approach.
If best practices change in a new release, then Optimizer Statistics Advisor encodes these practices in its rules. In this way, the advisor always provides the most up-to-date recommendations.
The advisor analyzes how you are currently gathering statistics (using manual scripts, explicitly setting parameters, and so on), the effectiveness of existing statistics gathering jobs, and the quality of the gathered statistics. Optimizer Statistics Advisor does not gather a new or alternative set of optimizer statistics, and so does not affect the workload. Rather, Optimizer Statistics Advisor analyzes information stored in the data dictionary, and then stores the findings and recommendations in the database.
Optimizer Statistics Advisor provides the following advantages over the traditional approach:
-
Provides easy-to-understand reports
The advisor applies rules to generate findings, recommendations, and actions.
-
Supplies scripts to implement necessary fixes without requiring changes to application code
When you implement a recommended action, benefit accrues to every execution of the improved statements. For example, if you set a global preference so that the sample size is
AUTO_SAMPLE_SIZErather than a suboptimal percentage, then every plan based on the improved statistics can benefit from this change. -
Runs a predefined task named
AUTO_STATS_ADVISOR_TASKonce every day in the maintenance windowFor the automated job to run, the
STATISTICS_LEVELinitialization parameter must be set toTYPICALorALL. -
Supplies an API in the
DBMS_STATSpackage that enables you to create and run tasks manually, store findings and recommendations in data dictionary views, generate reports for the tasks, and implement corrections when necessary -
Integrates with existing tools
The advisor integrates with SQL Tuning Advisor and AWR, which summarize the Optimizer Statistics Advisor results.
18.1.2 Optimizer Statistics Advisor Concepts
Optimizer Statistics Advisor uses the same advisor framework as Automatic Database Diagnostic Monitor (ADDM), SQL Performance Analyzer, and other advisors.
18.1.2.1 Components of Optimizer Statistics Advisor
The Optimizer Statistics Optimizer framework stores its metadata in data dictionary and dynamic performance views.
The following Venn diagram shows the relationships among rules, findings, recommendations, and actions for Optimizer Statistics Advisor. For example, all findings are derived from rules, but not all rules generate findings.
Figure 18-2 Optimizer Statistics Advisor Components

Description of "Figure 18-2 Optimizer Statistics Advisor Components"
18.1.2.1.1 Rules for Optimizer Statistics Advisor
An Optimizer Statistics Advisor rule is an Oracle-supplied standard by which Optimizer Statistics Advisor performs its checks.
The rules embody Oracle best practices based on the current feature set. If the best practices change from release to release, then the Optimizer Statistics Advisor rules also change.
The advisor organizes rules into the following classes:
-
System
This class checks the preferences for statistics collection, status of the automated statistics gathering job, use of SQL plan directives, and so on. Rules in this class have the value
SYSTEMinV$STATS_ADVISOR_RULES.RULE_TYPE. -
Operation
This class checks whether statistics collection uses the defaults, test statistics are created using the
SET_*_STATSprocedures, and so on. Rules in this class have the valueOPERATIONinV$STATS_ADVISOR_RULES.RULE_TYPE. -
Object
This class checks for the quality of the statistics, staleness of statistics, unnecessary collection of statistics, and so on. Rules in this class have the value
OBJECTinV$STATS_ADVISOR_RULES.RULE_TYPE.
The rules check for the following problems:
-
How to gather statistics
For example, one rule might specify the recommended setting for an initialization parameter. Another rule might specify that statistics should be gathered at the schema level.
-
When to gather statistics
For example, the advisor may recommend that the maintenance window for the automatic statistics gathering job should be enabled, or that the window should be extended.
-
How to improve the efficiency of statistics gathering
For example, a rule might specify that default parameters should be used in
DBMS_STATS, or that statistics should not be set manually.
In V$STATS_ADVISOR_RULES, each rule has a unique string ID that is usable in the DBMS_STATS procedures and reports. You can use a rule filter to specify rules that Optimizer Statistics Advisor should check. However, you cannot write new rules.
Example 18-1 Listing Rules in V$STATS_ADVISOR_RULES
The following query, with sample output, lists a subset of the rules in V$STATS_ADVISOR_RULES. The rules may change from release to release.
SET LINESIZE 208
SET PAGESIZE 100
COL ID FORMAT 99
COL NAME FORMAT a33
COL DESCRIPTION FORMAT a62
SELECT RULE_ID AS ID, NAME, RULE_TYPE, DESCRIPTION
FROM V$STATS_ADVISOR_RULES
WHERE RULE_ID BETWEEN 1 AND 12
ORDER BY RULE_ID;
ID NAME RULE_TYPE DESCRIPTION
-- ------------------------------- --------- ------------------------------------------
1 UseAutoJob SYSTEM Use Auto Job for Statistics Collection
2 CompleteAutoJob SYSTEM Auto Statistics Gather Job should complete
successfully
3 MaintainStatsHistory SYSTEM Maintain Statistics History
4 UseConcurrent SYSTEM Use Concurrent preference for Statistics
Collection
5 UseDefaultPreference SYSTEM Use Default Preference for Stats Collection
6 TurnOnSQLPlanDirective SYSTEM SQL Plan Directives should not be disabled
7 AvoidSetProcedures OPERATION Avoid Set Statistics Procedures
8 UseDefaultParams OPERATION Use Default Parameters in Statistics
Collection Proc.
9 UseGatherSchemaStats OPERATION Use gather_schema_stats procedure
10 AvoidInefficientStatsOprSeq OPERATION Avoid inefficient statistics operation
sequences
11 AvoidUnnecessaryStatsCollection OBJECT Avoid unnecessary statistics collection
12 AvoidStaleStats OBJECT Avoid objects with stale or no statistics
12 rows selected.
See Also:
Oracle Database Reference to learn more about V$STATS_ADVISOR_RULES
18.1.2.1.2 Findings for Optimizer Statistics Advisor
A finding results when Optimizer Statistics Advisor examines the evidence stored in the database and concludes that the rules were not followed.
To generate findings, Optimizer Statistics Advisor executes a task, which is invoked either automatically or manually. This task analyzes the statistics history stored in the data dictionary, the statistics operation log, and the current statistics footprint that exists in SYSAUX. For example, the advisor queries DBA_TAB_STATISTICS and DBA_IND_STATISTICS to determine whether statistics are stale, or whether a discrepancy exists between the numbers of rows.
Typically, Optimizer Statistics Advisor generates a finding when a specific rule is not followed or is violated, although some findings—such as object staleness—provide only information. For example, a finding may show that DBMS_STATS.GATHER_TABLE_STATS has used ESTIMATE_PERCENT=>0.01, which violates the ESTIMATE_PERCENT=>AUTO_SAMPLE_SIZE rule.
A finding corresponds to exactly one rule. However, a rule can generate many findings.
See Also:
-
Oracle Database PL/SQL Packages and Types Reference to learn more about
DBMS_STATS -
Oracle Database Reference to learn more about
ALL_TAB_STATISTICS
18.1.2.1.3 Recommendations for Optimizer Statistics Advisor
Based on each finding, Optimizer Statistics Advisor makes recommendations on how to achieve better statistics.
For example, the advisor might discover a violation to the rule of not using sampling when gathering statistics, and recommend specifying AUTO_SAMPLE_SIZE instead. The advisor stores the recommendations in DBA_ADVISOR_RECOMMENDATIONS.
Multiple recommendations may exist for a single finding. In this case, you must investigate to determine which recommendation to follow. Each recommendation includes one or more rationales that explain why Optimizer Statistics Advisor makes its recommendation. In some cases, findings may not generate recommendations.
See Also:
-
"Guideline for Setting the Sample Size" to learn the guideline for the sample size
-
Oracle Database Reference to learn about
DBA_ADVISOR_RECOMMENDATIONS
18.1.2.1.4 Actions for Optimizer Statistics Advisor
An Optimizer Statistics Advisor action is a SQL or PL/SQL script that implements recommendations. When feasible, recommendations have corresponding actions. The advisor stores actions in DBA_ADVISOR_ACTIONS.
For example, Optimizer Statistics Advisor executes a task that performs the following steps:
-
Checks rules
The advisor checks conformity to the rule that stale statistics should be avoided.
-
Generates finding
The advisor discovers that a number of objects have no statistics.
-
Generates recommendation
The advisor recommends gathering statistics on the objects with no statistics.
-
Generates action
The advisor generates a PL/SQL script that executes
DBMS_STATS.GATHER_DATABASE_STATS, supplying a list of objects that need to have statistics gathered.
See Also:
-
"Statistics Preference Overrides" to learn how to override statistics gathering preferences
-
"Guideline for Setting the Sample Size" to learn more about
AUTO_SAMPLE_SIZE -
Oracle Database Reference to learn about
DBA_ADVISOR_ACTIONS
18.1.2.2 Operational Modes for Optimizer Statistics Advisor
Optimizer Statistics Advisor supports both an automated and manual mode.
-
Automated
The predefined task
AUTO_STATS_ADVISOR_TASKruns automatically in the maintenance window once per day. The task runs as part of the automatic optimizer statistics collection client. The automated task generates findings and recommendations, but does not implement actions automatically.As for any other task, you can configure the automated task, and generate reports. If the report recommends actions, then you can implement the actions manually.
-
Manual
You can create your own task using the
DBMS_STATS.CREATE_ADVISOR_TASKfunction, and then run it at any time using theEXECUTE_ADVISOR_TASKprocedure.Unlike the automated task, the manual task can implement actions automatically. Alternatively, you can configure the task to generate a PL/SQL script, which you can then run manually.
See Also:
-
Oracle Database PL/SQL Packages and Types Reference to learn more about
DBMS_STATS.CREATE_ADVISOR_TASK
18.1.3 Command-Line Interface to Optimizer Statistics Advisor
Perform Optimizer Statistics Advisor tasks using the DBMS_STATS PL/SQL package.
Table 18-1 DBMS_STATS APIs for Task Creation and Deletion
| PL/SQL Procedure or Function | Description |
|---|---|
|
|
Creates an advisor task for Optimizer Statistics Advisor. If the task name is already specified, then the advisor uses the specified task name; otherwise, the advisor automatically generates a new task name. |
|
|
Deletes an Optimizer Statistics Advisor task and all its result data. |
Table 18-2 DBMS_STATS APIs for Task Execution
| PL/SQL Procedure or Function | Description |
|---|---|
|
|
Executes a previously created Optimizer Statistics Advisor task. |
|
|
Interrupts a currently executing Optimizer Statistics Advisor task. The task ends its operations as it would in a normal exit, enabling you to access intermediate results. You can resume the task later. |
|
|
Cancels an Optimizer Statistics Advisor task execution, and removes all intermediate results of the current execution. |
|
|
Resets an Optimizer Statistics Advisor task execution to its initial state. Call this procedure on a task that is not currently executing. |
|
|
Resumes the Optimizer Statistics Advisor task execution that was most recently interrupted. |
Table 18-3 DBMS_STATS APIs for Advisor Reports
| PL/SQL Procedure or Function | Description |
|---|---|
|
|
Reports the results of an Optimizer Statistics Advisor task. |
|
|
Generates a recommendation report on the given item. |
Table 18-4 DBMS_STATS APIs for Task and Filter Configuration
| PL/SQL Procedure or Function | Description |
|---|---|
|
|
Configures the Optimizer Statistics Advisor lists for the execution, reporting, script generation, and implementation of an advisor task. |
|
|
Creates an operation filter for a statistics operation. |
|
|
Configures the rule filter for an Optimizer Statistics Advisor task. |
|
|
Configures the operation filter for an Optimizer Statistics Advisor task. |
|
|
Configures the object filter for an Optimizer Statistics Advisor task. |
|
|
Updates the value of an Optimizer Statistics Advisor task parameter. Valid parameters are |
Table 18-5 DBMS_STATS APIs for Implementation of Recommended Actions
| PL/SQL Procedure or Function | Description |
|---|---|
|
|
Gets the script that implements the recommended actions for the problems found by the advisor. You can check this script, and then choose which actions to execute. |
|
|
Implements the actions recommended by the advisor based on results from a specified Optimizer Statistics Advisor execution. |
See Also:
Oracle Database PL/SQL Packages and Types Reference to learn about the DBMS_STATS package
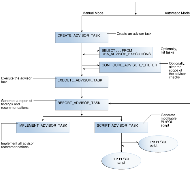
18.2 Basic Tasks for Optimizer Statistics Advisor
This section explains the basic workflow for using Optimizer Statistics Advisor. All procedures and functions are in the DBMS_STATS package.
The following figure shows the automatic and manual paths in the workflow. If AUTO_STATS_ADVISOR_TASK runs automatically in the maintenance window, then your workflow begins by querying the report. In the manual workflow, you must use PL/SQL to create and execute the tasks.
Figure 18-3 Basic Tasks for Optimizer Statistics Advisor

Description of "Figure 18-3 Basic Tasks for Optimizer Statistics Advisor"
Typically, you perform Optimizer Statistics Advisor steps in the sequence shown in the following table.
Table 18-6 Optimizer Statistics Advisor Workflow
| Step | Description | To Learn More |
|---|---|---|
| 1 |
Create an Optimizer Advisor task using |
|
| 2 |
Optionally, list executions of advisor tasks by querying |
|
| 3 |
Optionally, configure a filter for the task using the |
|
| 4 |
Execute the advisor task using |
|
| 5 |
Generate an advisor report. |
"Generating a Report for an Optimizer Statistics Advisor Task" |
| 6 |
Implement the recommendations in either of following ways:
|
"Implementing Actions Recommended by Optimizer Statistics Advisor" and "Generating a Script Using Optimizer Statistics Advisor" |
Example 18-2 Basic Script for Optimizer Statistics Advisor in Manual Workflow
This script illustrates a basic Optimizer Statistics Advisor session. It creates a task, executes it, generates a report, and then implements the recommendations.
DECLARE
v_tname VARCHAR2(128) := 'my_task';
v_ename VARCHAR2(128) := NULL;
v_report CLOB := null;
v_script CLOB := null;
v_implementation_result CLOB;
BEGIN
-- create a task
v_tname := DBMS_STATS.CREATE_ADVISOR_TASK(v_tname);
-- execute the task
v_ename := DBMS_STATS.EXECUTE_ADVISOR_TASK(v_tname);
-- view the task report
v_report := DBMS_STATS.REPORT_ADVISOR_TASK(v_tname);
DBMS_OUTPUT.PUT_LINE(v_report);
-- implement all recommendations
v_implementation_result := DBMS_STATS.IMPLEMENT_ADVISOR_TASK(v_tname);
END;See Also:
Oracle Database PL/SQL Packages and Types Reference to learn about the DBMS_STATS package
18.2.1 Creating an Optimizer Statistics Advisor Task
The DBMS_STATS.CREATE_ADVISOR_TASK function creates a task for Optimizer Statistics Advisor. If you do not specify a task name, then Optimizer Statistics Advisor generates one automatically.
Prerequisites
To execute this subprogram, you must have the ADVISOR privilege.
Note:
This subprogram executes using invoker's rights.
To create an Optimizer Statistics Advisor task:
-
In SQL*Plus, log in to the database as a user with the necessary privileges.
-
Execute the
DBMS_STATS.CREATE_ADVISOR_TASKfunction in the following form, wheretnameis the name of the task andretis the variable that contains the returned output:EXECUTE ret := DBMS_STATS.CREATE_ADVISOR_TASK('tname');For example, to create the task
opt_adv_task1, use the following code:DECLARE v_tname VARCHAR2(32767); v_ret VARCHAR2(32767); BEGIN v_tname := 'opt_adv_task1'; v_ret := DBMS_STATS.CREATE_ADVISOR_TASK(v_tname); END; / -
Optionally, query
USER_ADVISOR_TASKS:SELECT TASK_NAME, ADVISOR_NAME, CREATED, STATUS FROM USER_ADVISOR_TASKS;Sample output appears below:
TASK_NAME ADVISOR_NAME CREATED STATUS --------------- -------------------- --------- ----------- OPT_ADV_TASK1 Statistics Advisor 05-SEP-16 INITIAL
See Also:
Oracle Database PL/SQL Packages and Types Reference to learn more about CREATE_ADVISOR_TASK
18.2.2 Listing Optimizer Statistics Advisor Tasks
The DBA_ADVISOR_EXECUTIONS view lists executions of Optimizer Statistics Advisor tasks.
To list Optimizer Statistics Advisor tasks:
-
In SQL*Plus, log in to the database as a user with administrator privileges.
-
Query
DBA_ADVISOR_EXECUTIONSas follows:COL EXECUTION_NAME FORMAT a14 SELECT EXECUTION_NAME, EXECUTION_END, STATUS FROM DBA_ADVISOR_EXECUTIONS WHERE TASK_NAME = 'AUTO_STATS_ADVISOR_TASK' ORDER BY 2;The following sample output shows 8 executions:
EXECUTION_NAME EXECUTION STATUS -------------- --------- ----------- EXEC_1 27-AUG-16 COMPLETED EXEC_17 28-AUG-16 COMPLETED EXEC_42 29-AUG-16 COMPLETED EXEC_67 30-AUG-16 COMPLETED EXEC_92 01-SEP-16 COMPLETED EXEC_117 02-SEP-16 COMPLETED EXEC_142 03-SEP-16 COMPLETED EXEC_167 04-SEP-16 COMPLETED 8 rows selected.
See Also:
Oracle Database Reference to learn more about DBA_ADVISOR_EXECUTIONS
18.2.3 Creating Filters for an Optimizer Advisor Task
Filters enable you to include or exclude objects, rules, and operations from Optimizer Statistics Advisor tasks.
18.2.3.1 About Filters for Optimizer Statistics Advisor
A filter is the use of DBMS_STATS to restrict an Optimizer Statistics Advisor task to a user-specified set of rules, schemas, or operations.
Filters are useful for including or excluding a specific set of results. For example, you can configure an advisor task to include only recommendations for the sh schema. Also, you can exclude all violations of the rule for stale statistics. The primary advantage of filters is the ability to ignore recommendations that you are not interested in, and reduce the overhead of the advisor task.
The simplest way to create filters is to use the following DBMS_STATS procedures either individually or in combination:
-
CONFIGURE_ADVISOR_OBJ_FILTERUse this procedure to include or exclude the specified database schemas or objects. The object filter takes in an owner name and an object name, with wildcards (
%) supported. -
CONFIGURE_ADVISOR_RULE_FILTERUse this procedure to include or exclude the specified rules. Obtain the names of rules by querying
V$STATS_ADVISOR_RULES. -
CONFIGURE_ADVISOR_OPR_FILTERUse this procedure to include or exclude the specified
DBMS_STATSoperations. Obtain the IDs and names for operations by queryingDBA_OPTSTAT_OPERATIONS.
For the preceding functions, you can specify the type of operation to which the filter applies: EXECUTE, REPORT, SCRIPT, and IMPLEMENT. You can also combine types, as in EXECUTE + REPORT. Null indicates that the filter applies to all types of advisor operations.
See Also:
-
Oracle Database Reference to learn more about
V$STATS_ADVISOR_RULES -
Oracle Database PL/SQL Packages and Types Reference to learn more about
DBMS_STATS
18.2.3.2 Creating an Object Filter for an Optimizer Advisor Task
The DBMS_STATS.CONFIGURE_ADVISOR_OBJ_FILTER function creates a rule filter for a specified Optimizer Statistics Advisor task. The function returns a CLOB that contains the updated values of the filter.
You can use either of the following basic strategies:
-
Include findings for all objects (by default, all objects are considered), and then exclude findings for specified objects.
-
Exclude findings for all objects, and then include findings only for specified objects.
Prerequisites
To use the DBMS_STATS.CONFIGURE_ADVISOR_OBJ_FILTER function, you must meet the following prerequisites:
-
To execute this subprogram, you must have the
ADVISORprivilege. -
You must be the owner of the task.
Note:
This subprogram executes using invoker's rights.
To create an object filter:
-
In SQL*Plus or SQL Developer, log in to the database as a user with the necessary privileges.
-
Either exclude or include objects for a specified task using the
DBMS_STATS.CONFIGURE_ADVISOR_OBJ_FILTERfunction.Invoke the function in the following form, where the placeholders are defined as follows:
-
reportis the CLOB variable that contains the returned XML. -
tnameis the name of the task. -
opr_typeis the type of operation to perform. -
ruleis the name of the rule. -
owneris the schema for the objects. -
tableis the name of the table. -
actionis the name of the action:ENABLE,DISABLE,DELETE, orSHOW.
BEGIN report := DBMS_STATS.CONFIGURE_ADVISOR_OBJ_FILTER( task_name => 'tname' , stats_adv_opr_type => 'opr_type' , rule_name => 'rule' , ownname => 'owner' , tabname => 'table' , action => 'action' ); END; -
Example 18-3 Including Only Objects in a Single Schema
In this example, for the task named opt_adv_task1, your goal is to disable recommendations for all objects except those in the sh schema. User account sh has been granted ADVISOR and READ ANY TABLE privileges. You perform the following steps:
-
Log in to the database as
sh. -
Drop any existing task named
opt_adv_task1.DECLARE v_tname VARCHAR2(32767); BEGIN v_tname := 'opt_adv_task1'; DBMS_STATS.DROP_ADVISOR_TASK(v_tname); END; / -
Create a procedure named
sh_obj_filterthat restricts a specified task to objects in theshschema.CREATE OR REPLACE PROCEDURE sh_obj_filter(p_tname IN VARCHAR2) IS v_retc CLOB; BEGIN -- Filter out all objects that are not in the sh schema v_retc := DBMS_STATS.CONFIGURE_ADVISOR_OBJ_FILTER( task_name => p_tname , stats_adv_opr_type => 'EXECUTE' , rule_name => NULL , ownname => NULL , tabname => NULL , action => 'DISABLE' ); v_retc := DBMS_STATS.CONFIGURE_ADVISOR_OBJ_FILTER( task_name => p_tname , stats_adv_opr_type => 'EXECUTE' , rule_name => NULL , ownname => 'SH' , tabname => NULL , action => 'ENABLE' ); END; / SHOW ERRORS -
Create a task named
opt_adv_task1, and then execute thesh_obj_filterprocedure for this task.DECLARE v_tname VARCHAR2(32767); v_ret VARCHAR2(32767); BEGIN v_tname := 'opt_adv_task1'; v_ret := DBMS_STATS.CREATE_ADVISOR_TASK(v_tname); sh_obj_filter(v_tname); END; / -
Execute the task
opt_adv_task1.DECLARE v_tname VARCHAR2(32767); v_ret VARCHAR2(32767); begin v_tname := 'opt_adv_task1'; v_ret := DBMS_STATS.EXECUTE_ADVISOR_TASK(v_tname); END; /
See Also:
Oracle Database PL/SQL Packages and Types Reference to learn more about DBMS_STATS.CONFIGURE_ADVISOR_OBJ_FILTER
18.2.3.3 Creating a Rule Filter for an Optimizer Advisor Task
The DBMS_STATS.CONFIGURE_ADVISOR_RULE_FILTER function creates a rule filter for a specified Optimizer Statistics Advisor task. The function returns a CLOB that contains the updated values of the filter.
You can use either of the following basic strategies:
-
Enable all rules (by default, all rules are enabled), and then disable specified rules.
-
Disable all rules, and then enable only specified rules.
Prerequisites
To use the DBMS_STATS.CONFIGURE_ADVISOR_RULE_FILTER function, you must meet the following prerequisites:
-
To execute this subprogram, you must have the
ADVISORprivilege. -
You must be the owner of the task.
Note:
This subprogram executes using invoker's rights.
To create a rule filter:
-
In SQL*Plus or SQL Developer, log in to the database as a user with the necessary privileges.
-
Obtain the names of the advisor rules by querying
V$STATS_ADVISOR_RULES.For example, query the view as follows (partial sample output included):
SET LINESIZE 200 SET PAGESIZE 100 COL ID FORMAT 99 COL NAME FORMAT a27 COL DESCRIPTION FORMAT a54 SELECT RULE_ID AS ID, NAME, RULE_TYPE, DESCRIPTION FROM V$STATS_ADVISOR_RULES ORDER BY RULE_ID; ID NAME RULE_TYPE DESCRIPTION -- --------------------------- --------- ------------------------------------------ 1 UseAutoJob SYSTEM Use Auto Job for Statistics Collection 2 CompleteAutoJob SYSTEM Auto Statistics Gather Job should complete successfully 3 MaintainStatsHistory SYSTEM Maintain Statistics History 4 UseConcurrent SYSTEM Use Concurrent preference for Statistics Collection ... -
Either exclude or include rules for a specified task using the
DBMS_STATS.CONFIGURE_ADVISOR_RULE_FILTERfunction.Invoke the function in the following form, where the placeholders are defined as follows:
-
tnameis the name of the task. -
reportis the CLOB variable that contains the returned XML. -
opr_typeis the type of operation to perform. -
ruleis the name of the rule. -
actionis the name of the action:ENABLE,DISABLE,DELETE, orSHOW.
BEGIN report := DBMS_STATS.DBMS_STATS.CONFIGURE_ADVISOR_RULE_FILTER( task_name => 'tname' , stats_adv_opr_type => 'opr_type' , rule_name => 'rule' , action => 'action' ); END; -
Example 18-4 Excluding the Rule for Stale Statistics
In this example, you know that statistics are stale because the automated statistics job did not run. You want to generate a report for the task named opt_adv_task1, but do not want to clutter it with recommendations about stale statistics.
-
You query
V$STATS_ADVISOR_RULESfor rules that deal with stale statistics (sample output included):COL NAME FORMAT a15 SELECT RULE_ID AS ID, NAME, RULE_TYPE, DESCRIPTION FROM V$STATS_ADVISOR_RULES WHERE DESCRIPTION LIKE '%tale%' ORDER BY RULE_ID; ID NAME RULE_TYPE DESCRIPTION --- --------------- --------- ----------------------------------------- 12 AvoidStaleStats OBJECT Avoid objects with stale or no statistics -
You configure a filter using
CONFIGURE_ADVISOR_RULE_FILTER, specifying that task execution should exclude the ruleAvoidStaleStats, but honor all other rules:VARIABLE b_ret CLOB BEGIN :b_ret := DBMS_STATS.CONFIGURE_ADVISOR_RULE_FILTER( task_name => 'opt_adv_task1' , stats_adv_opr_type => 'EXECUTE' , rule_name => 'AvoidStaleStats' , action => 'DISABLE' ); END; /
Example 18-5 Including Only the Rule for Avoiding Stale Statistics
This example is the inverse of the preceding example. You want to generate a report for the task named opt_adv_task1, but want to see only recommendations about stale statistics.
-
Query
V$STATS_ADVISOR_RULESfor rules that deal with stale statistics (sample output included):COL NAME FORMAT a15 SELECT RULE_ID AS ID, NAME, RULE_TYPE, DESCRIPTION FROM V$STATS_ADVISOR_RULES WHERE DESCRIPTION LIKE '%tale%' ORDER BY RULE_ID; ID NAME RULE_TYPE DESCRIPTION --- --------------- --------- ----------------------------------------- 12 AvoidStaleStats OBJECT Avoid objects with stale or no statistics -
Configure a filter using
CONFIGURE_ADVISOR_RULE_FILTER, specifying that task execution should exclude all rules:VARIABLE b_ret CLOB BEGIN :b_ret := DBMS_STATS.CONFIGURE_ADVISOR_RULE_FILTER( task_name => 'opt_adv_task1' , stats_adv_opr_type => 'EXECUTE' , rule_name => null , action => 'DISABLE' ); END; / -
Configure a filter that enables only the
AvoidStaleStatsrule:BEGIN :b_ret := DBMS_STATS.CONFIGURE_ADVISOR_RULE_FILTER( task_name => 'opt_adv_task1' , stats_adv_opr_type => 'EXECUTE' , rule_name => 'AvoidStaleStats' , action => 'ENABLE' ); END; /
See Also:
-
Oracle Database Reference to learn more about
V$STATS_ADVISOR_RULES -
Oracle Database PL/SQL Packages and Types Reference to learn more about
CONFIGURE_ADVISOR_RULE_FILTER
18.2.3.4 Creating an Operation Filter for an Optimizer Advisor Task
The DBMS_STATS.CONFIGURE_ADVISOR_OPR_FILTER function creates an operation filter for a specified Optimizer Statistics Advisor task. The function returns a CLOB that contains the updated values of the filter.
You can use either of the following basic strategies:
-
Disable all operations, and then enable only specified operations.
-
Enable all operations (by default, all operations are enabled), and then disable specified operations.
The DBA_OPTSTAT_OPERATIONS view contains the IDs of statistics-related operations.
Prerequisites
To use DBMS_STATS.CONFIGURE_ADVISOR_OPR_FILTER function, you must meet the following prerequisites:
-
To execute this subprogram, you must have the
ADVISORprivilege.Note:
This subprogram executes using invoker's rights.
-
You must be the owner of the task.
-
To query the
DBA_OPTSTAT_OPERATIONSview, you must have theSELECT ANY TABLEprivilege.
To create an operation filter:
-
In SQL*Plus or SQL Developer, log in to the database as a user with the necessary privileges.
-
Query the types of operations.
For example, list all distinct operations in
DBA_OPTSTAT_OPERATIONS(sample output included):SQL> SELECT DISTINCT(OPERATION) FROM DBA_OPTSTAT_OPERATIONS ORDER BY OPERATION; OPERATION ----------------------- gather_dictionary_stats gather_index_stats gather_schema_stats gather_table_stats purge_stats set_system_stats -
Obtain the IDs of the operations to be filtered by querying
DBA_OPTSTAT_OPERATIONS.For example, to obtain IDs for all statistics gathering operations for tables and indexes in the
SYSandshschemas, use the following query:SELECT ID FROM DBA_OPTSTAT_OPERATIONS WHERE ( OPERATION = 'gather_table_stats' OR OPERATION = 'gather_index_stats') AND ( TARGET LIKE 'SH.%' OR TARGET LIKE 'SYS.%'); -
Exclude or include rules for a specified task using the
DBMS_STATS.CONFIGURE_ADVISOR_OPR_FILTERfunction, specifying the IDs obtained in the previous step.Invoke the function in the following form, where the placeholders are defined as follows:
-
reportis the CLOB variable that contains the returned XML. -
tnameis the name of the task. -
opr_typeis the type of operation to perform. This value cannot be null. -
ruleis the name of the rule. -
opr_idis the ID (fromDBA_OPTSTAT_OPERATIONS.ID) of the operation to perform. This value cannot be null. -
actionis the name of the action:ENABLE,DISABLE,DELETE, orSHOW.
BEGIN report := DBMS_STATS.CONFIGURE_ADVISOR_OPR_FILTER( task_name => 'tname' , stats_adv_opr_type => 'opr_type' , rule_name => 'rule' , operation_id => 'op_id' , action => 'action' ); END; -
Example 18-6 Excluding Operations for Gathering Table Statistics
In this example, your goal is to exclude operations that gather table statistics in the hr schema. User account stats has been granted the DBA role, ADVISOR privilege, and SELECT ON DBA_OPTSTAT_OPERATIONS privilege. You perform the following steps:
-
Log in to the database as
stats. -
Drop any existing task named
opt_adv_task1.DECLARE v_tname VARCHAR2(32767); BEGIN v_tname := 'opt_adv_task1'; DBMS_STATS.DROP_ADVISOR_TASK(v_tname); END; / -
Create a procedure named
opr_filterthat configures a task to advise on all operations except those that gather statistics for tables in thehrschema.CREATE OR REPLACE PROCEDURE opr_filter(p_tname IN VARCHAR2) IS v_retc CLOB; BEGIN -- For all rules, prevent the advisor from operating -- on the operations selected in the following query FOR rec IN (SELECT ID FROM DBA_OPTSTAT_OPERATIONS WHERE OPERATION = 'gather_table_stats' AND TARGET LIKE 'HR.%') LOOP v_retc := DBMS_STATS.CONFIGURE_ADVISOR_OPR_FILTER( task_name => p_tname , stats_adv_opr_type => NULL , rule_name => NULL , operation_id => rec.id , action => 'DISABLE'); END LOOP; END; / SHOW ERRORS -
Create a task named
opt_adv_task1, and then execute theopr_filterprocedure for this task.DECLARE v_tname VARCHAR2(32767); v_ret VARCHAR2(32767); BEGIN v_tname := 'opt_adv_task1'; v_ret := DBMS_STATS.CREATE_ADVISOR_TASK(v_tname); opr_filter(v_tname); END; / -
Execute the task
opt_adv_task1.DECLARE v_tname VARCHAR2(32767); v_ret VARCHAR2(32767); begin v_tname := 'opt_adv_task1'; v_ret := DBMS_STATS.EXECUTE_ADVISOR_TASK(v_tname); END; / -
Print the report.
SPOOL /tmp/rep.txt SET LONG 1000000 COLUMN report FORMAT A200 SET LINESIZE 250 SET PAGESIZE 1000 SELECT DBMS_STATS.REPORT_ADVISOR_TASK( task_name => 'opt_adv_task1' , execution_name => NULL , type => 'TEXT' , section => 'ALL' ) AS report FROM DUAL; SPOOL OFF
See Also:
-
Oracle Database Reference to learn more about
DBA_OPTSTAT_OPERATIONS -
Oracle Database PL/SQL Packages and Types Reference to learn more about
CONFIGURE_ADVISOR_OPR_FILTER
18.2.4 Executing an Optimizer Statistics Advisor Task
The DBMS_STATS.EXECUTE_ADVISOR_TASK function executes a task for Optimizer Statistics Advisor. If you do not specify an execution name, then Optimizer Statistics Advisor generates one automatically.
The results of performing this task depend on the privileges of the executing user:
-
SYSTEMlevelOnly users with both the
ANALYZE ANYandANALYZE ANY DICTIONARYprivileges can perform this task on system-level rules. -
Operation level
The results depend on the following privileges:
-
Users with both the
ANALYZE ANYandANALYZE ANY DICTIONARYprivileges can perform this task for all statistics operations. -
Users with the
ANALYZE ANYprivilege but not theANALYZE ANY DICTIONARYprivilege can perform this task for statistics operations related to any schema exceptSYS. -
Users with the
ANALYZE ANY DICTIONARYprivilege but not theANALYZE ANYprivilege can perform this task for statistics operations related to their own schema and theSYSschema. -
Users with neither the
ANALYZE ANYnor theANALYZE ANY DICTIONARYprivilege can only perform this operation for statistics operations relating to their own schema.
-
-
Object level
Users can perform this task for any object for which they have statistics collection privileges.
Prerequisites
This task has the following prerequisites:
-
To execute this subprogram, you must have the
ADVISORprivilege. -
You must be the owner of the task.
-
If you specify an execution name, then this name must not conflict with an existing execution.
Note:
This subprogram executes using invoker's rights.
To execute an Optimizer Statistics Advisor task:
-
In SQL*Plus or SQL Developer, log in to the database as a user with the necessary privileges.
-
Execute the
DBMS_STATS.EXECUTE_ADVISOR_TASKfunction in the following form, wheretnameis the name of the task,execnameis the optional name of the execution, andretis the variable that contains the returned output:EXECUTE ret := DBMS_STATS.EXECUTE_ADVISOR_TASK('tname','execname');For example, to execute the task
opt_adv_task1, use the following code:DECLARE v_tname VARCHAR2(32767); v_ret VARCHAR2(32767); BEGIN v_tname := 'opt_adv_task1'; v_ret := DBMS_STATS.EXECUTE_ADVISOR_TASK(v_tname); END; / -
Optionally, obtain details about the execution by querying
USER_ADVISOR_EXECUTIONS:SELECT TASK_NAME, EXECUTION_NAME, EXECUTION_END, EXECUTION_TYPE AS TYPE, STATUS FROM USER_ADVISOR_EXECUTIONS;Sample output appears below:
TASK_NAME EXECUTION_NAME EXECUTION TYPE STATUS --------------- -------------------- --------- ---------- ----------- OPT_ADV_TASK1 EXEC_136 23-NOV-15 STATISTICS COMPLETED
See Also:
Oracle Database PL/SQL Packages and Types Reference to learn more about EXECUTE_ADVISOR_TASK
18.2.5 Generating a Report for an Optimizer Statistics Advisor Task
The DBMS_STATS.REPORT_ADVISOR_TASK function generates a report for an Optimizer Statistics Advisor task.
-
General information
This section describes the task name, execution name, creation date, and modification date.
-
Summary
This section summarizes the findings and rules violated by the findings.
-
Findings
Each finding section lists the relevant rule and findings. If the advisor has a recommendation, then the recommendation is described. In some cases, a recommendation also has a rationale.
The name of the automated Optimizer Statistics Advisor task is AUTO_STATS_ADVISOR_TASK. If you follow the automated workflow, then you only need to query the automatically generated report.
Prerequisites
To generate a report with the DBMS_STATS.REPORT_ADVISOR_TASK function, you must meet the following prerequisites:
-
To execute this subprogram, you must have the
ADVISORprivilege. -
You must be the owner of the task.
Note:
This subprogram executes using invoker's rights.
The results of performing this task depend on the privileges of the executing user:
-
SYSTEMlevelOnly users with both the
ANALYZE ANYandANALYZE ANY DICTIONARYprivileges can perform this task on system-level rules. -
Operation level
The results depend on the following privileges:
-
Users with both the
ANALYZE ANYandANALYZE ANY DICTIONARYprivileges can perform this task for all statistics operations. -
Users with the
ANALYZE ANYprivilege but not theANALYZE ANY DICTIONARYprivilege can perform this task for statistics operations related to any schema exceptSYS. -
Users with the
ANALYZE ANY DICTIONARYprivilege but not theANALYZE ANYprivilege can perform this task for statistics operations related to their own schema and theSYSschema. -
Users with neither the
ANALYZE ANYnor theANALYZE ANY DICTIONARYprivilege can only perform this operation for statistics operations relating to their own schema.
-
-
Object level
Users can perform this task for any object for which they have statistics collection privileges.
To generate an Optimizer Statistics Advisor report:
-
In SQL*Plus, log in to the database as a user with
ADVISORprivileges. -
Query the
DBMS_STATS.REPORT_ADVISOR_TASKfunction output.Use the following query, where the placeholders have the following definitions:
-
tnameis the name of the task. -
execis the name of the execution. -
typeis the type of output:TEXT,HTML, orXML. -
sectis the section of the report:SUMMARY,FINDINGS,ERRORS, andALL. -
lvlis the format of the report:BASIC,TYPICAL,ALL, orSHOW_HIDDEN.
SET LINESIZE 3000 SET LONG 500000 SET PAGESIZE 0 SET LONGCHUNKSIZE 100000 SELECT DBMS_STATS.REPORT_ADVISOR_TASK('tname', 'exec', 'type', 'sect', 'lvl') AS REPORT FROM DUAL;For example, to print a report for
AUTO_STATS_ADVISOR_TASK, use the following query:SELECT DBMS_STATS.REPORT_ADVISOR_TASK('AUTO_STATS_ADVISOR_TASK', NULL, 'TEXT', 'ALL', 'ALL') AS REPORT FROM DUAL;The following sample report shows four findings:
GENERAL INFORMATION ------------------------------------------------------------------------------- Task Name : AUTO_STATS_ADVISOR_TASK Execution Name : EXEC_136 Created : 09-05-16 02:52:34 Last Modified : 09-05-16 12:31:24 ------------------------------------------------------------------------------- SUMMARY ------------------------------------------------------------------------------- For execution EXEC_136 of task AUTO_STATS_ADVISOR_TASK, the Statistics Advisor has 4 findings. The findings are related to the following rules: AVOIDSETPROCEDURES, USEDEFAULTPARAMS, USEGATHERSCHEMASTATS, NOTUSEINCREMENTAL. Please refer to the finding section for detailed information. ------------------------------------------------------------------------------- FINDINGS ------------------------------------------------------------------------------- Rule Name: AvoidSetProcedures Rule Description: Avoid Set Statistics Procedures Finding: There are 5 SET_[COLUMN|INDEX|TABLE|SYSTEM]_STATS procedures being used for statistics gathering. Recommendation: Do not use SET_[COLUMN|INDEX|TABLE|SYSTEM]_STATS procedures. Gather statistics instead of setting them. Rationale: SET_[COLUMN|INDEX|TABLE|SYSTEM]_STATS will cause bad plans due to wrong or inconsistent statistics. ---------------------------------------------------- Rule Name: UseDefaultParams Rule Description: Use Default Parameters in Statistics Collection Procedures Finding: There are 367 statistics operations using nondefault parameters. Recommendation: Use default parameters for statistics operations. Example: -- Gathering statistics for 'SH' schema using all default parameter values: BEGIN dbms_stats.gather_schema_stats('SH'); END; Rationale: Using default parameter values for statistics gathering operations is more efficient. ---------------------------------------------------- Rule Name: UseGatherSchemaStats Rule Description: Use gather_schema_stats procedure Finding: There are 318 uses of GATHER_TABLE_STATS. Recommendation: Use GATHER_SCHEMA_STATS instead of GATHER_TABLE_STATS. Example: -- Gather statistics for 'SH' schema: BEGIN dbms_stats.gather_schema_stats('SH'); END; Rationale: GATHER_SCHEMA_STATS has more options available, including checking for staleness and gathering statistics concurrently. Also it is more maintainable for new tables added to the schema. If you only want to gather statistics for certain tables in the schema, specify them in the obj_filter_list parameter of GATHER_SCHEMA_STATS. ---------------------------------------------------- Rule Name: NotUseIncremental Rule Description: Statistics should not be maintained incrementally when it is not Finding: Incremental option has been turned on for 10 tables, which will not benefit from using the incremental option. Schema: SH Objects: CAL_MONTH_SALES_MV CAL_MONTH_SALES_MV CHANNELS COUNTRIES CUSTOMERS DIMENSION_EXCEPTIONS FWEEK_PSCAT_SALES_MV FWEEK_PSCAT_SALES_MV PRODUCTS PROMOTIONS SUPPLEMENTARY_DEMOGRAPHICS TIMES Recommendation: Do not use the incremental option for statistics gathering on these objects. Example: -- Turn off the incremental option for 'SH.SALES': dbms_stats.set_table_prefs('SH', 'SALES', 'INCREMENTAL', 'FALSE'); Rationale: The overhead of using the incremental option on these tables outweighs the benefit of using the incremental option. -
See Also:
Oracle Database PL/SQL Packages and Types Reference to learn more about REPORT_ADVISOR_TASK
18.2.6 Implementing Optimizer Statistics Advisor Recommendations
You can either implement all recommendations automatically using DBMS_STATS.IMPLEMENT_ADVISOR_TASK, or generate an editable script using DBMS_STATS.SCRIPT_ADVISOR_TASK.
18.2.6.1 Implementing Actions Recommended by Optimizer Statistics Advisor
The DBMS_STATS.IMPLEMENT_ADVISOR_TASK function implements the recommendations for a specified Optimizer Statistics Advisor task. If you do not specify an execution name, then Optimizer Statistics Advisor uses the most recent execution.
DBMS_STATS.IMPLEMENT_ADVISOR_TASK. In this case, no generation of a script is necessary. You can specify that the advisor ignore the existing filters (level=>'ALL') or use the default, which honors the existing filters (level=>'TYPICAL').
Prerequisites
To use DBMS_STATS.IMPLEMENT_ADVISOR_TASK, you must meet the following prerequisites:
-
To execute this subprogram, you must have the
ADVISORprivilege. -
You must be the owner of the task.
Note:
This subprogram executes using invoker's rights.
The results of performing this task depend on the privileges of the executing user:
-
SYSTEMlevelOnly users with both the
ANALYZE ANYandANALYZE ANY DICTIONARYprivileges can perform this task on system-level rules. -
Operation level
The results depend on the following privileges:
-
Users with both the
ANALYZE ANYandANALYZE ANY DICTIONARYprivileges can perform this task for all statistics operations. -
Users with the
ANALYZE ANYprivilege but not theANALYZE ANY DICTIONARYprivilege can perform this task for statistics operations related to any schema exceptSYS. -
Users with the
ANALYZE ANY DICTIONARYprivilege but not theANALYZE ANYprivilege can perform this task for statistics operations related to their own schema and theSYSschema. -
Users with neither the
ANALYZE ANYnor theANALYZE ANY DICTIONARYprivilege can only perform this operation for statistics operations relating to their own schema.
-
-
Object level
Users can perform this task for any object for which they have statistics collection privileges.
To implement advisor actions:
-
In SQL*Plus, log in to the database as a user with the necessary privileges.
-
Execute the
DBMS_STATS.IMPLEMENT_ADVISOR_TASKfunction in the following form, where the placeholders have the following definitions:-
tnameis the name of the task. -
resultis the CLOB variable that contains a list of the recommendations that have been successfully implemented. -
fltr_lvlis the level of implementation:TYPICAL(existing filters honored) orALL(filters ignored).
BEGIN result := DBMS_STATS.IMPLEMENT_ADVISOR_TASK('tname', level =>fltr_lvl); END;For example, to implement all recommendations for the task
opt_adv_task1, use the following code:VARIABLE b_ret CLOB DECLARE v_tname VARCHAR2(32767); BEGIN v_tname := 'opt_adv_task1'; :b_ret := DBMS_STATS.IMPLEMENT_ADVISOR_TASK(v_tname); END; / -
-
Optionally, print the XML output to confirm the implemented actions.
For example, to print the XML returned in the previous step, use the following code (sample output included):
SET LONG 10000 SELECT XMLType(:b_ret) AS imp_results FROM DUAL;IMP_RESULTS ------------------------------------ <implementation_results> <rule NAME="AVOIDSETPROCEDURES"> <implemented>yes</implemented> </rule> <rule NAME="USEGATHERSCHEMASTATS"> <implemented>yes</implemented> </rule> <rule NAME="AVOIDSETPROCEDURES"> <implemented>yes</implemented> </rule> <rule NAME="USEGATHERSCHEMASTATS"> <implemented>yes</implemented> </rule> <rule NAME="USEDEFAULTPARAMS"> <implemented>no</implemented> </rule> <rule NAME="USEDEFAULTPARAMS"> <implemented>yes</implemented> </rule> <rule NAME="NOTUSEINCREMENTAL"> <implemented>yes</implemented> </rule> </implementation_results>
See Also:
Oracle Database PL/SQL Packages and Types Reference to learn more about DBMS_STATS.IMPLEMENT_ADVISOR_TASK
18.2.6.2 Generating a Script Using Optimizer Statistics Advisor
The DBMS_STATS.SCRIPT_ADVISOR_TASK function generates an editable script with recommendations for a specified Optimizer Statistics Advisor task.
Unlike IMPLEMENT_ADVISOR_TASK, the SCRIPT_ADVISOR_TASK generates a script that you can edit before execution. The output script contains both comments and executable code. As with IMPLEMENT_ADVISOR_TASK, you can specify that the advisor ignore the existing filters (level=>'ALL') or use the default, which honors the existing filters (level=>'TYPICAL'). You can specify that the function returns the script as a CLOB and file, or only a CLOB.
Prerequisites
To use the DBMS_STATS.SCRIPT_ADVISOR_TASK function, you must meet the following prerequisites:
-
To execute this subprogram, you must have the
ADVISORprivilege. -
You must be the owner of the task.
Note:
This subprogram executes using invoker's rights.
The results of performing this task depend on the privileges of the executing user:
-
SYSTEMlevelOnly users with both the
ANALYZE ANYandANALYZE ANY DICTIONARYprivileges can perform this task on system-level rules. -
Operation level
The results depend on the following privileges:
-
Users with both the
ANALYZE ANYandANALYZE ANY DICTIONARYprivileges can perform this task for all statistics operations. -
Users with the
ANALYZE ANYprivilege but not theANALYZE ANY DICTIONARYprivilege can perform this task for statistics operations related to any schema exceptSYS. -
Users with the
ANALYZE ANY DICTIONARYprivilege but not theANALYZE ANYprivilege can perform this task for statistics operations related to their own schema and theSYSschema. -
Users with neither the
ANALYZE ANYnor theANALYZE ANY DICTIONARYprivilege can only perform this operation for statistics operations relating to their own schema.
-
-
Object level
Users can perform this task for any object for which they have statistics collection privileges.
To generate an advisor script:
-
In SQL*Plus, log in to the database as a user with
ADVISORprivileges. -
Execute the
DBMS_STATS.SCRIPT_ADVISOR_TASKfunction in the following form, where the placeholders have the following definitions:-
tnameis the name of the task. -
execis the name of the execution (default is null). -
diris the name of the directory (default is null). -
resultis the CLOB variable that contains a list of the recommendations that have been successfully implemented. -
filter_lvlis the level of implementation:TYPICAL(existing filters honored) orALL(filters ignored).
BEGIN result := DBMS_STATS.SCRIPT_ADVISOR_TASK('tname', execution_name => 'exec', dir_name => 'dir', level => 'filter_lvl'); END;For example, to generate a script that contains recommendations for the task
opt_adv_task1, use the following code:VARIABLE b_script CLOB DECLARE v_tname VARCHAR2(32767); BEGIN v_tname := 'opt_adv_task1'; :b_script := DBMS_STATS.SCRIPT_ADVISOR_TASK(v_tname); END; /Note:
If you do not specify an execution name, then Optimizer Statistics Advisor uses the most recent execution.
-
-
Print the script.
For example, to print the script returned in the previous step, use the following code (sample output included):
DECLARE v_len NUMBER(10); v_offset NUMBER(10) :=1; v_amount NUMBER(10) :=10000; BEGIN v_len := DBMS_LOB.getlength(:b_script); WHILE (v_offset < v_len) LOOP DBMS_OUTPUT.PUT_LINE(DBMS_LOB.SUBSTR(:b_script,v_amount,v_offset)); v_offset := v_offset + v_amount; END LOOP; END; /The following example shows a sample script:
-- Script generated for the recommendations from execution EXEC_23 -- in the statistics advisor task OPT_ADV_TASK1 -- Script version 12.2 -- No scripts will be provided for the rule AVOIDSETPROCEDURES. Please check the -- report for more details. -- No scripts will be provided for the rule USEGATHERSCHEMASTATS. Please check the -- report for more details. -- No scripts will be provided for the rule AVOIDINEFFICIENTSTATSOPRSEQ. Please check -- the report for more details. -- No scripts will be provided for the rule AVOIDUNNECESSARYSTATSCOLLECTION. Please -- check the report for more details. -- No scripts will be provided for the rule GATHERSTATSAFTERBULKDML. Please check the -- report for more details. -- No scripts will be provided for the rule AVOIDDROPRECREATE. Please check the report -- for more details. -- No scripts will be provided for the rule AVOIDOUTOFRANGE. Please check the report -- for more details. -- No scripts will be provided for the rule AVOIDANALYZETABLE. Please check the report -- for more details. -- No scripts will be provided for the rule AVOIDSETPROCEDURES. Please check the -- report for more details. -- No scripts will be provided for the rule USEGATHERSCHEMASTATS. Please check the -- report for more details. -- No scripts will be provided for the rule AVOIDINEFFICIENTSTATSOPRSEQ. Please -- check the report for more details. -- No scripts will be provided for the rule AVOIDUNNECESSARYSTATSCOLLECTION. Please check -- the report for more details. -- No scripts will be provided for the rule GATHERSTATSAFTERBULKDML. Please check the -- report for more details. -- No scripts will be provided for the rule AVOIDDROPRECREATE. Please check the report -- for more details. -- No scripts will be provided for the rule AVOIDOUTOFRANGE. Please check the report -- for more details. -- No scripts will be provided for the rule AVOIDANALYZETABLE. Please check the report -- for more details. -- Scripts for rule USEDEFAULTPARAMS -- Rule Description: Use Default Parameters in Statistics Collection Procedures -- Use the default preference value for parameters begin dbms_stats.set_global_prefs('PREFERENCE_OVERRIDES_PARAMETER', 'TRUE'); end; / -- Scripts for rule USEDEFAULTOBJECTPREFERENCE -- Rule Description: Use Default Object Preference for statistics collection -- Setting object-level preferences to default values -- setting CASCADE to default value for object level preference -- setting ESTIMATE_PERCENT to default value for object level preference -- setting METHOD_OPT to default value for object level preference -- setting GRANULARITY to default value for object level preference -- setting NO_INVALIDATE to default value for object levelpreference -- Scripts for rule USEINCREMENTAL -- Rule Description: Statistics should be maintained incrementally when it is -- beneficial. -- Turn on the incremental option for those objects for which using incremental is -- helpful. -- Scripts for rule UNLOCKNONVOLATILETABLE -- Rule Description: Statistics for objects with non-volatile should not be locked -- Unlock statistics for objects that are not volatile. -- Scripts for rule LOCKVOLATILETABLE -- Rule Description: Statistics for objects with volatile data should be locked -- Lock statistics for volatile objects. -- Scripts for rule NOTUSEINCREMENTAL -- Rule Description: Statistics should not be maintained incrementally when it is not beneficial -- Turn off incremental option for those objects for which using incremental is not -- helpful. begin dbms_stats.set_table_prefs('SH', 'CAL_MONTH_SALES_MV', 'INCREMENTAL', 'FALSE'); end; / begin dbms_stats.set_table_prefs('SH', 'CHANNELS', 'INCREMENTAL', 'FALSE'); end; / begin dbms_stats.set_table_prefs('SH', 'COUNTRIES', 'INCREMENTAL', 'FALSE'); end; / begin dbms_stats.set_table_prefs('SH', 'CUSTOMERS', 'INCREMENTAL', 'FALSE'); end; / begin dbms_stats.set_table_prefs('SH', 'DIMENSION_EXCEPTIONS', 'INCREMENTAL', 'FALSE'); end; / begin dbms_stats.set_table_prefs('SH', 'FWEEK_PSCAT_SALES_MV', 'INCREMENTAL', 'FALSE'); end; / begin dbms_stats.set_table_prefs('SH', 'PRODUCTS', 'INCREMENTAL', 'FALSE'); end; / begin dbms_stats.set_table_prefs('SH', 'PROMOTIONS', 'INCREMENTAL', 'FALSE'); end; / begin dbms_stats.set_table_prefs('SH', 'SUPPLEMENTARY_DEMOGRAPHICS', 'INCREMENTAL', 'FALSE'); end; / begin dbms_stats.set_table_prefs('SH', 'TIMES', 'INCREMENTAL', 'FALSE'); end; / -- Scripts for rule USEAUTODEGREE -- Rule Description: Use Auto Degree for statistics collection -- Turn on auto degree for those objects for which using auto degree is helpful. -- Scripts for rule AVOIDSTALESTATS -- Rule Description: Avoid objects with stale or no statistics -- Gather statistics for those objcts that are missing or have no statistics. -- Scripts for rule MAINTAINSTATSCONSISTENCY -- Rule Description: Statistics of dependent objects should be consistent -- Gather statistics for those objcts that are missing or have no statistics.
See Also:
Oracle Database PL/SQL Packages and Types Reference to learn more about DBMS_STATS.SCRIPT_ADVISOR_TASK
